cobra One Cloud
Auslesen der »Tenant ID« und »Tenant Url« (29)
cobra Cloud
Im nachfolgenden Beispiel wird es anhand von »Google Chrome« erklärt.
Vorgehensweise
- Öffnen Sie den Google Chrome und melden Sie sich mit Ihrem Tenant an.

- Öffnen Sie eine Hauptstruktur in der Übersicht. (z.B. »Event« oder »Formulare«).
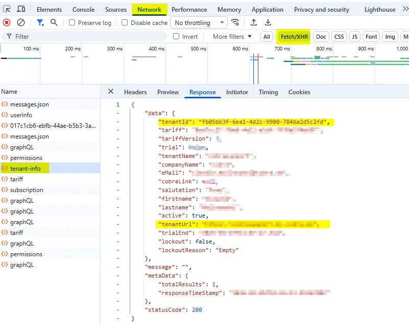
- Drücken Sie die Taste »F12«, um die Entwicklertools zu öffnen.
- Überprüfen Sie, ob die Optionen »Network« und »Fetch/XHR« aktiviert sind. Dann können Sie die Informationen auslesen.

- Wählen Sie auf der linken Seite die Hauptseite aus und navigieren Sie auf der rechten Seite zum Menüpunkt »tenant-info«.
- Sowohl die »tenantID« als auch die »tenantUrl« befinden sich im Text auf der rechten Seite. Diese können über die rechte Maustaste kopiert werden.

Bei Fragen hierzu steht Ihnen gern unser Support zur Verfügung. Den Grundsupport erreichen Sie von Montag bis Donnerstag von 8.00-15.00 Uhr und am Freitag von 8.00-13.00 Uhr unter der Tel.: 07531-8101-97.